The Writer’s Guide to Using AI Detector Tools: Best Practices & Tips
Did you know that ai detector tools like Skyline Academic can identify content from ChatGPT, GPT-3, GPT-4, Claude, and Gemini with over 99% accuracy?
AI-generated content grows more sophisticated each day, making it harder to tell human and machine writing apart. Skyline Academic leads the industry with just 0.2% false positives. The platform has analyzed trillions of human-written pages in more than 100 languages. Their impressive results show 934,000 scanned documents and a 98.7% customer satisfaction rate.
Writers need to understand how these detection systems work to maintain their credibility in today’s digital world. You should think about both free and premium ai detector tools while following responsible ai practices. The Authors Guild stresses ethical ai use, especially when it comes to using authors’ works without permission for training purposes.
This piece will help you find the best ai writing tools to enhance your creative process. You’ll learn ways to ensure your work clears detection systems properly. Being open about AI assistance can actually boost your reputation as a writer rather than harm it.
The Role of AI in Modern Writing
AI writing tools have quickly changed how professionals create content content creation. Authors and content creators now embrace these technologies like never before, which has altered the map of modern writing.
How writers are using AI tools today
Writers in various industries now use AI in creative ways. From novelists to journalists, professionals use generative AI to research topics, outline articles, brainstorm ideas, and even work with AI as writing partners [1]. Writers report many specific uses: they rephrase paragraphs with particular tones, generate content during writer’s block, and turn blog posts into social media content [2].
AI tools give creative writers solutions to common challenges. They help name characters, build fictional worlds, and develop plotlines [3]. Most responsible creators limit AI-generated content to about 10% of their final work. They use it mainly to improve clarity—like in what an editor might contribute [3].
Skyline Academic’s AI assistant helps writers keep this balance by offering improvements without replacing human creativity.
The rise of generative AI and its impact
Large Language Models (LLMs) emerged in late 2022 and revolutionized content creation. This brought new opportunities and challenges [4]. The “creator economy,” now valued at approximately $14 billion annually [5], has seen major disruption as AI tools become more sophisticated.
Studies show that generative AI can cut writing time by 65% with proper guidance. It also improves quality—the equivalent of raising grades from B+ to A [6]. These benefits help both native English speakers and ESL students, though ESL writers see slightly better results [6].
Skyline Academic’s detection tools help maintain standards by accurately telling the difference between human and AI writing.
Why AI detection matters more than ever
Detection technology becomes vital as AI writing capabilities advance. A revealing study showed 72 linguistics experts correctly identified AI-generated content only 38.9% of the time [4]. This highlights how hard it is to spot the difference by just looking.
AI-generated literary works copy human expression by analyzing patterns from existing works [7]. This raises major concerns about originality and authenticity. Commercial AI programs can now write articles and books from simple prompts, and their capabilities are growing faster [7].
Skyline Academic leads AI detection with 99% accuracy and the lowest false positive rate (0.2%). Their sophisticated detection algorithms help maintain academic integrity while supporting ethical AI usage.
Writers need to understand both AI tools’ creative potential and the importance of transparent, responsible use. This is the best path forward in this new frontier.
How AI Detector Tools Work

Image Source: The AI Journal
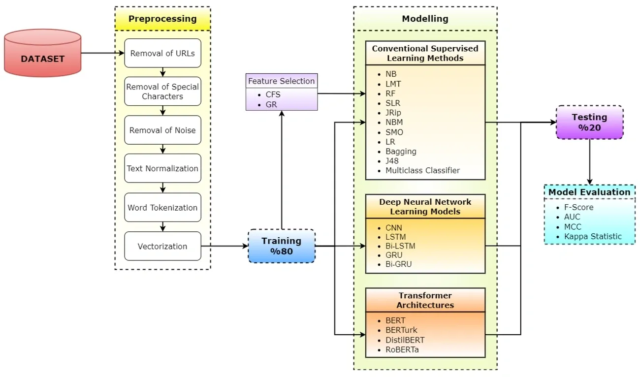
AI detector tools use complex analysis methods to spot machine-generated text. We used these systems to spot writing patterns that humans might miss but algorithms can easily detect.
Text pattern recognition and token analysis
AI detectors look at two key factors: perplexity and burstiness. Perplexity measures text predictability—AI-generated content usually scores lower because it creates more predictable word sequences [8]. Burstiness looks at sentence variation—human writing has more diversity in structure and length, while AI text tends to be uniform [8].
The detection starts by breaking text into smaller units called tokens (words, subwords, or characters) to analyze [9]. These tokens transform into numerical vectors that capture meaning before going through machine learning classifiers [10]. The detection models learn from thousands of human and AI-written samples to spot unique patterns [11].
Ready to see AI detection in action? Check out Skyline Academic’s powerful AI detector tool to understand how these systems identify AI-generated content.
Limitations of current detection models
No AI detector is 100% accurate, even with advanced algorithms [12]. These tools have trouble especially when you have adversarial attacks—basic changes like adding whitespace, misspellings, or using homoglyphs can reduce detector performance by about 30% [13].
The detectors work great with popular models like ChatGPT but struggle with lesser-known AI systems [13]. The accuracy drops by a lot when AI-generated text gets even minor edits—falling from 74% to just 42% [14].
False positives and how to handle them
False positives are the biggest problem—when human-written text gets wrongly marked as AI-generated. Turnitin addresses this issue and keeps their false positive rate under 1% [15]. In spite of that, some groups face bigger impacts, including non-native English speakers and neurodivergent writers [16][17].
Here’s how to handle potential false positives:
- Assume positive intent when reviewing flagged content
- Establish clear processes for verification before making accusations
- Maintain open dialog about potential detection errors
Skyline Academic leads the industry with a 0.2% false positive rate, performing much better than competitors and giving more reliable results to writers who care about content authenticity.
Choosing the Right AI Detector Tool

Image Source: QuickCreator
Choosing the right AI detector needs a good look at what’s available. The market offers many tools, and you need to know their capabilities and limits to make the right choice.
Free AI detector tools vs. paid options
Free AI detectors provide simple features but come with major limits. These tools usually cap analysis between 1,000-2,000 words per scan or set daily usage limits. QuillBot’s free AI detector lets you check up to 1,200 words at once with decent accuracy (78%) without any cost [18]. Scribbr also offers unlimited free checks but restricts submissions to 1,200 words each [12].
Paid options deliver complete features and better detection accuracy. Premium services like Originality.AI (starting at $12.95/month for 2,000 credits) [19] and Winston AI ($19/month) [20] give you advanced detection features plus extras like plagiarism checking and integration options.
Looking for a reliable AI detector? Try Skyline Academic’s advanced AI detection tool to accurately identify AI-written content in your work.
Top features to look for
These critical capabilities matter most when choosing AI detector tools:
- Detection accuracy: Pick tools with proven accuracy rates above 75% and low false positive rates
- Natural language processing: Advanced NLP capabilities that spot subtle AI patterns [3]
- Confidence scoring: Tools that show percentage likelihood instead of yes/no answers [3]
- Highlighted AI sections: Features that point out specific sentences that might be AI-generated [3]
- Multi-language support: A must if you work with content in different languages [3]
Professional writers need API access to add these tools into their existing processes [3].
Best AI tools for writing and detection
Scribbr’s premium AI Detector leads the pack with 84% accuracy in independent testing [18]. QuillBot and Scribbr’s free detectors share second place at 78% accuracy [18]. Originality.AI reaches 76% overall but stands out in detecting paraphrased content (60% accuracy) [18].
Turnitin remains the go-to choice for educational settings with its specialized academic detection features [20]. ZeroGPT has improved a lot, jumping from 80% to 100% accuracy in recent tests [19].
Your specific needs, budget, and required features will determine the best tool for you. Tools that update regularly to keep up with new AI models give you the most reliable detection results.
Building a Responsible AI Writing Workflow
Content creators must understand their responsibilities and set proper guidelines to maintain integrity while using AI’s capabilities.
Set clear boundaries for AI use
You should establish boundaries for AI usage before adding these tools to your workflow. Check with your professor or organization if AI detector tools are allowed for specific assignments or projects [21]. Professional settings need a detailed AI policy that shows acceptable use cases and lists tasks AI should not perform [22]. Studies show 43% of students use AI tools, while 51% think using them for assignments is cheating [6].
Incorporate Skyline Academic’s AI detector tools into your writing process to ensure content integrity and maintain transparency in your AI usage.
Fact-check and edit all AI-assisted content
AI-generated content needs proper verification before publishing. You must:
- Fix factual errors and inconsistencies, especially with statistics or data points
- Verify sources generated by AI since these tools often cite non-existent references [21]
- Run edited content through plagiarism checkers to ensure originality [23]
Professional fact-checkers stress that AI detector tools aren’t always reliable. They still manually verify AI-flagged content due to “mismatching” and limitations [24].
Cite AI involvement when appropriate
Being transparent about AI usage builds trust. APA recommends treating AI-generated content as algorithmic output, with the author being the company that created the model [25]. MLA guidelines suggest citing AI tools when incorporating their output and including notes about editing or translation help [25]. Most institutional policies require you to acknowledge all functional uses of AI detector tools, including their role in editing, translation, or research [6].
Stay updated on evolving AI policies
AI policies change faster as technologies advance. Start by creating ethical guidelines that cover principles like fairness, reliability, privacy, and inclusiveness [26]. Keep track of changes in technology, regulations, and societal norms to update your policies [27]. Educational institutions often revise their AI guidelines, so check for updates regularly to ensure compliance [28].
Conclusion
Directing the Future of AI and Writing
AI detector tools have become vital equipment in every writer’s toolkit. This piece shows how these systems work, which features matter most, and why ethical AI usage stays crucial. You now understand how to balance AI assistance while you retain control of your human creativity.
Setting clear boundaries starts responsible AI usage. Writers should establish specific guidelines about proper tool usage before adding AI to their workflow. On top of that, it’s your job to verify facts—AI can generate convincing but incorrect information that needs human verification.
Skyline Academic leads the pack as writers’ top choice for content integrity. Their tools achieve 99% detection accuracy and an industry-leading 0.2% false positive rate, outperforming competitors while analyzing trillions of human-written pages in 100+ languages. These remarkable results explain Skyline Academic’s 98.7% customer satisfaction rating after scanning 934,000 documents.
Without doubt, AI assistance shapes writing’s future, but quality detection tools ensure transparency and trust. Proper disclosure and responsible usage protect your reputation while you gain AI capabilities. AI detector tools keeps evolving, but your steadfast dedication to authenticity should never waver.
Your success as a writer in this AI-enhanced world depends on striking the right balance. Tools like those from Skyline Academic will be your allies to help maintain integrity while welcoming breakthroughs. These best practices will help you direct the changing writing world with confidence and credibility.
FAQs
Q1. How can I effectively use AI writing tools in my work?
To use AI writing tools effectively, set clear goals for what you want to accomplish, experiment with different tools to find ones that suit your needs, and use them for specific tasks like brainstorming or outlining. However, maintain your unique voice and perspective, and always edit and refine AI-generated content to ensure quality and originality.
Q2. What features should I look for in an AI detector tool?
When choosing your AI detector tools, prioritize high detection accuracy (above 75%), low false positive rates, natural language processing capabilities, confidence scoring, and the ability to highlight specific AI-generated sections. For professional use, consider tools with API access for workflow integration.
Q3. How can I make my AI-assisted writing less detectable?
To make AI-assisted writing less detectable, thoroughly edit and refine the text after creation. Add your personal touch, unique perspective, and voice to the content. Rewrite sentences, vary structure, and ensure the final piece reflects your authentic style and ideas.
Q4. What are some best practices for using AI in a writing workflow?
Establish clear boundaries for AI use, always fact-check and edit AI-assisted content, cite AI involvement when appropriate, and stay updated on evolving AI policies. Set specific guidelines about when and how to use AI tools, and remember that human verification and creativity are still essential.
Q5. How accurate are current AI detection tools?
While AI detection tools have improved significantly, no tool offers 100% accuracy. Top performers like Scribbr’s premium AI Detector Tools achieve around 84% accuracy. However, detection accuracy can drop when AI-generated text is edited or when dealing with lesser-known AI systems. Skyline Academic stands out with 99% detection accuracy and an industry-leading 0.2% false positive rate.
References
[1] – https://authorsguild.org/resource/ai-best-practices-for-authors/
[2] – https://buffer.com/resources/ai-writing-tools/
[3] – https://www.agicent.com/blog/top-features-for-an-ai-content-detector/
[4] – https://www.turnitin.com/blog/ai-writing-detection-what-academic-leaders-need-to-know-as-technology-matures
[5] – https://hbr.org/2023/04/how-generative-ai-could-disrupt-creative-work
[6] – https://www.turnitin.com/blog/when-and-how-to-cite-chatgpt-and-ai-in-mla-apa-formats
[7] – https://authorsguild.org/advocacy/artificial-intelligence/impact/
[8] – https://www.scribbr.com/ai-tools/how-do-ai-detectors-work/
[9] – https://www.linkedin.com/pulse/understanding-token-analysis-generative-ai-deep-dive-alhariri-2ctgf
[10] – https://quillbot.com/blog/ai-writing-tools/how-do-ai-detectors-work/
[11] – https://www.grammarly.com/ai-detector
[12] – https://www.scribbr.com/ai-detector/
[13] – https://edscoop.com/ai-detectors-are-easily-fooled-researchers-find/
[14] – https://www.technologyreview.com/2023/07/07/1075982/ai-text-detection-tools-are-really-easy-to-fool/
[15] – https://www.turnitin.com/blog/understanding-false-positives-within-our-ai-writing-detection-capabilities
[16] – https://www.tandfonline.com/doi/full/10.1080/0361526X.2024.2433256
[17] – https://lawlibguides.sandiego.edu/c.php?g=1443311&p=10721367
[18] – https://www.scribbr.com/ai-tools/best-ai-detector/
[19] – https://www.zdnet.com/article/i-tested-10-ai-content-detectors-and-these-5-correctly-identified-ai-text-every-time/
[20] – https://surferseo.com/blog/best-ai-content-detection-tools/
[21] – https://dal.ca.libguides.com/CitationStyleGuide/citing-ai
[22] – https://secureframe.com/blog/ai-policy
[23] – https://medium.com/@darrenwade/how-to-edit-ai-generated-content-7a33d20f837d
[24] – https://reutersinstitute.politics.ox.ac.uk/news/generative-ai-already-helping-fact-checkers-its-proving-less-useful-small-languages-and
[25] – https://libguides.brown.edu/c.php?g=1338928&p=9868287
[26] – https://www.microsoft.com/en-us/ai/responsible-ai
[27] – https://writer.com/blog/corporate-ai-policy/
[28] – https://blog.aidetector.pro/setting-boundaries-around-ai-in-education-suggested-guidelines-for-educators/